안녕하세요. 도깬리 포렌식스 입니다.
오늘은 디렉토리 브라우저의 컬럼 옵션(Column Options)과 필터 옵션(Filter Options)에 대해 알아 보겠습니다. 모두 화이팅 하세요.
Directory Browser Column 옵션과 필터 옵션

[Name] 필터
와일드 카드나 문자열의 일부분을 사용할 수 있습니다.
입력하는 항목을 제외시키려면 앞에 콜론(:)을 입력합니다.
[Description] 컬럼
정상파일, 삭제파일 등을 표시합니다.
[Ext.] 컬럼
파일의 확장자를 표시합니다.
[Type] 필터
파일 시그너처 기반 선별을 가능하게 합니다.
파일의 확장자를 직접 선택하는 방법으로 파일을 종류별로 선별할 수 있습니다.
[Type Status] 필터
확장자 변조 여부 등 파일의 상태 기반 선별을 가능하게 합니다.
글자 색깔은 파일의 종류를 검사했는지 여부를 의미합니다.
- 검은색 : 검증
- 파란색 : 일치하지 않음
- 기타 : 회색
특정 파일 확장자에 낮은 값의 등급을 주고, 다른 파일에 더 높은 등급을 주어 불필요한 많은 파일을 제거할 수 있습니다.
[Type Descr] 컬럼
확장자에 대한 설명을 표시합니다.
[Category] 필터
파일 시그너처 기반 선별을 가능하게 합니다.
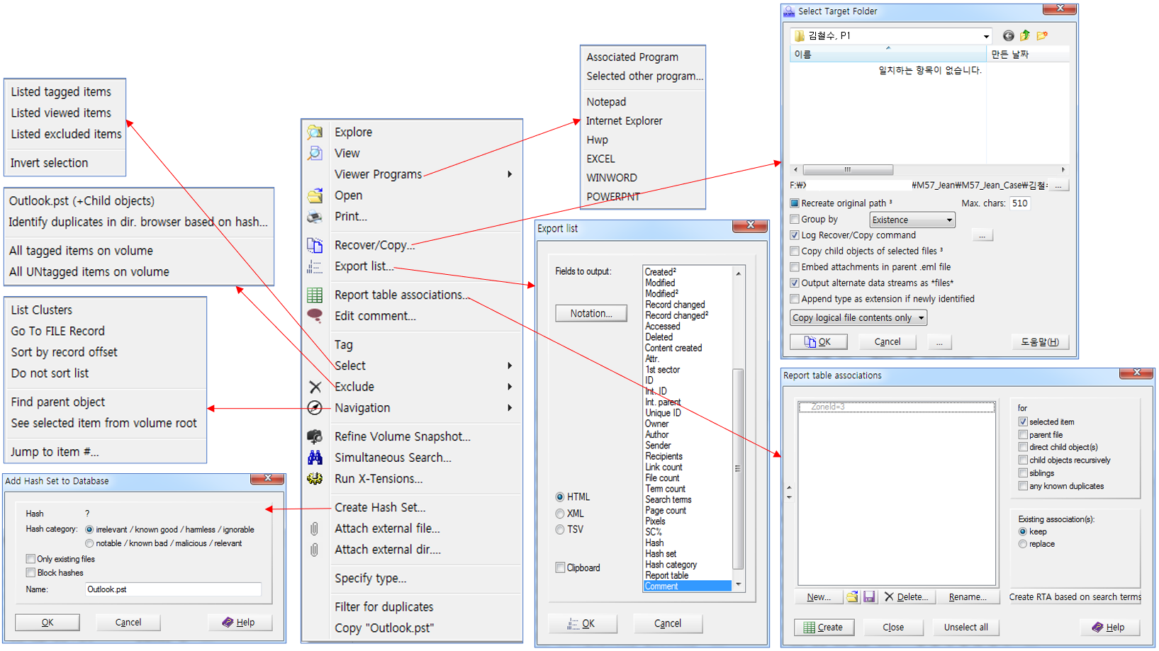
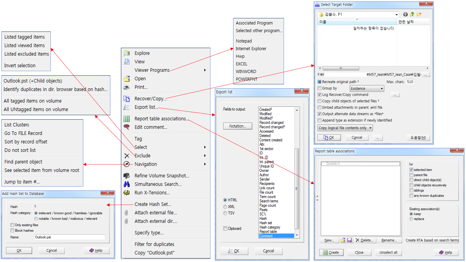
바로가기 메뉴가 나와 Directory Browser에 보여주는 파일 목록을 대상으로 각 파일의 종류별로 분류하고, ( )안에 일치하는 파일의 개수를 보여줍니다.
[Evidence Object] 컬럼
증거이미지 파일의 이름을 표시합니다.
[Path] 필터
경로 이름 기반 선별을 가능하게 합니다.
문자열 일부만 일치하여도 동작할 수 있습니다.
[Parent Name] 필터
부모개체 이름 기반 선별을 가능하게 합니다.
[Child Objects] 필터
자식개체 이름 기반 선별을 가능하게 합니다.
자식개체의 이름을 콤마(,)로 분리하여 표시합니다.
[Size] 필터
파일 크기 기반 선별을 가능하게 합니다.
[Created, Modified, Record changed, Accessed, Deleted, Contents Created] 필터
[Record changed] 필터
NTFS에서 파일의 레코드의 수정된 일시를 의미합니다.
리눅스의 경우에는 ‘아이노드’를 표시합니다.
[Deleted] 필터
삭제된 일시를 의미합니다.
[Contents Created] 필터
특정 파일의 메타데이터에서 가져온 날짜와 시간을 의미합니다.
파일의 헤더에서 가져온 시간정보로써, 파일시스템 수준의 날짜와 시간정보보다 더 오래 유지되며, 변조하기 어렵습니다.
보강증거로 활용 가능합니다.
[Attr.] 필터
파일 속성 기반 선별을 가능하게 합니다.
암호화 여부, VSC에서 발견된 것인지 여부, ADS가 있는지 여부 등을 표시합니다.
정렬을 하게 되면, 중요한 속성 순으로 정렬됩니다. (알파벳순이 아님)
[1st sector] 필터
첫 번째 섹터 위치 기반 선별을 가능하게 합니다.
[ID] 필터
파일시스템이나 XWF가 지정한 ID기반 선별을 가능하게 핳ㅂ니다.
이 값은 중복될 수 있습니다.
[Int. ID] 필터
XWF가 볼륨 스냅샷에 있는 각 개체마다 생성한 고유의 값을 기반으로 선별을 할 수 있게 합니다.
이 값은 중복되지 않습니다.
마지막 RVS 과정을 통해 복원한 파일의 숫자만 표시합니다.
Int. ID가 높으면 높을수록 더 최근에 볼륨 스냅샷에 추가된 것으로 볼 수 있습니다.
[Int. parent] 컬럼
부모 개체의 Int. ID 값이 표시합니다.
[Unique ID] 필터
Unique ID 기반 선별을 가능하게 합니다.
[Owner] 필터
개체의 소유주(사용자 계정명), SID 기반 선별을 가능하게 합니다.
[Author] 컬럼
문서의 작성자를 표시합니다.
[Sender] 필터
메일의 송신자 기반 선별을 가능하게 합니다.
[Recipients] 필터
메일의 수신자 기반 선별을 가능하게 합니다.
[Link Count] 컬럼
파일 또는 폴더에 있는 하드링크의 수를 표시합니다.
[File Count] 컬럼
파일 또는 폴더에 있는 자식개체의 수를 표시합니다.
[Term Count] 컬럼
개체에 히트된 키워드 검색단어의 개수를 표시합니다.
[Search terms] 필터
개체에 히트된 모든 검색단어를 보여 줍니다.
[Page count] 컬럼
문서의 페이지 수를 표시합니다.
[Pixels] 필터
사진/그림의 픽셀 크기를 표시합니다.
[SC%] 필터
사진/그림의 살색(Skin color) 비율을 표시합니다.
%가 높을수록 해당 그래픽의 살색 비율이 높아집니다.
아동포르노 사건에 유용한 필터입니다.
흑백 사진, 그림 파일 찾을 때 유용합니다.
[Hash] 필터
해시값 기반 선별을 가능하게 합니다.
해시값으로 몇 개의 파일을 검색할 때 주로 사용합니다.
단 하나의 해시값만 필터링 할 경우 유용합니다.
해시값이 여러개 일 경우에는, 해시 데이터베이스를 만들어 사용하는 것이 합리적입니다.
[Hash set] 필터
해시셋명(해시데이터베이스명) 기반 선별을 가능하게 합니다.
[Hash category] 필터
해시셋의 지정항목값 기반 선별을 가능하게 합니다.
- irrelevant
- unknown
- notable
[Report table] 필터
사용자 생성 보고서 테이블 기반 선별을 가능하게 합니다.
사용자가 직접 검토 해야 한다고 생각되는 파일을 쉽게 볼 수 있습니다.
[Comment] 필터
사용자 생성 주석 기반 선별을 가능하게 합니다.
최대 2개의 검색어를 사용 가능합니다.
[Metadata] 필터
RVS 처리후 생성된 내부정보 기반 선별을 가능하게 합니다.
- EXIF 정보
- 워드문서 작성자 등
최대 2개의 검색어를 사용 가능합니다.

필터 불러오기, 저장 및 적용

감사합니다. 오늘도 즐거운 하루 되세요.
"좋아요"와 "구독하기"는 힘이 됩니다.
참고문서 : X-ways Forensics Practitioner's Guide

'XWF' 카테고리의 다른 글
| [XWF] 디렉토리 브라우저 컨텍스트 메뉴 (2) (0) | 2022.12.01 |
|---|---|
| [XWF] 디렉토리 브라우저 컨텍스트 메뉴 (1) (0) | 2022.11.28 |
| [XWF] 툴바, 탭 컨트롤, Directory Browser 옵션/필터 (2) (0) | 2022.11.24 |
| [XWF] 툴바, 탭 컨트롤, Directory Browser 옵션/필터 (1) (0) | 2022.11.22 |
| [XWF] Case Data Directory 트리의 옵션들 (0) | 2022.11.19 |