안녕하세요. 도깬리 포렌식스 입니다.
오늘은 해시분석 두번째 시간이네요. 해시분석(Hash Analysis)을 할려면 해시 데이터베이스가 필요하겠죠. 해시 데이터베이스(또는 해시 라이브러리)를 구성하거나 추가하는 방법, 공개된 해시DB를 활용하는 방법을 알아 보겠습니다.
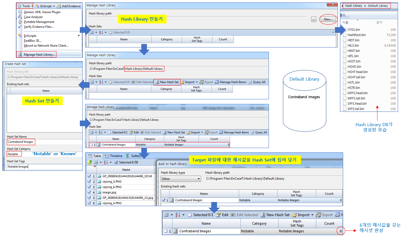
해시 라이브러리 만들기
[Tools] -> [Manage Hash Library…]를 선택합니다
해시 라이브러리에서 해시값을 갖는 해시셋 생성하기
해시셋에 포함시킬 파일에 대한 해시값을 미리 계산합니다.
[Entries] -> [Hash\Sig Selected…]를 선택하여 실행합니다.
원하는 해시 라이브러리를 Case에 연결하는 방법
[Cases] -> [Hash Libraries…]를 선택합니다.
Primary 해시 라이브러리의 Hash Library path 셀을 더블클릭합니다.
추가해야 할 파일을 선택한 후, [Entries] -> [Add to hash library…]를 실행합니다.
만약, 해시셋을 새로 만들어야 된다면 Existing hash sets의 빈 공간에 오른 마우스 눌러 [New hash set…]를 선택합니다.
[Hash Set Category]의 2개의 카테고리
Notable
악성프로그램, 포르노 사진 등을 주목하여 수색하고자 할 때 사용하는 카테고리입니다.
Known
운영체제 설치 파일 등을 수색에서 제외하고자 할 때 사용하는 카테고리입니다.
해시 셋 생성 확인하기

[Skip items with no MD5 or SHA1]
해시셋을 만들 때 대상 파일들 중 몇 개가 해시값을 갖고 있지 않으면 이 옵션을 체크해야 합니다.
인터넷에서 다운받은 공개용 NSRL 해시 라이브러리를 Case에 추가하기

감사합니다.
"좋아요"와 "구독하기"는 힘이 됩니다.
참고문서 : EnCase Computer Forensics (1)
'EnCase' 카테고리의 다른 글
| [EnCase] Bookmark 결과물을 보고서로 내보내는 방법 (0) | 2022.02.12 |
|---|---|
| [EnCase] 해시값(Hash Value)과 해시분석 (3) (0) | 2022.02.11 |
| [EnCase] 해시값(Hash Value)과 해시분석 (1) (0) | 2022.02.09 |
| [EnCase] 파일 시그너처 분석 (File Signature Analysis) (3) (0) | 2022.02.08 |
| [EnCase] 파일 시그너처 분석 (File Signature Analysis) (2) (0) | 2022.02.07 |